智能检验管理系统
68.30 官方版- 软件大小:51 MB
- 更新日期:2018-09-10
- 软件语言:简体中文
- 软件类别:其它行业
- 软件授权:免费软件
- 软件官网:未知
- 适用平台:WinXP, Win7, Win8, Win10, WinAll
- 软件厂商:
软件介绍人气软件相关文章网友评论下载地址
智能检验管理系统是款功能强大的检验管理工具;该软件主要是在医院进行使用,帮助用户完成对校验试剂的管理,并且支持对相关的校验功能进行快速的内置,拥有的功能相当完整,包括进销存的试剂管理,而且还对有效期检测,对医生的各种检验单管理功能支持,对检验的结果进行快速的反馈,需要的朋友不要错过,相信您一定不会后悔下载使用!

软件功能
项目类型:药品、材料及收费项目的分类。
费用名:该项目属于的费用名称。
名称:药品的标准名称,系统药品统计以此名称为准,一经确定,请勿改动。
别名1、别名2、别名3:药品的别名或通用名,在系统中可用此名称筛选、录入药品。
药品编码:系统可自动生成药品编码,药品编码规则:长期必须相同且前导字符一样,比如:A00001、A00002、A00003...
药品条码:药品的条形码,可手动或用条码枪录入条码。
药品单位:分为小单位、中单位。
换算系数:小单位与中单位的进位换算关系,在系统中依此进行小单位、中单位换算;
例:斯达舒:1盒=10板,则中单位为“盒”、小单位为“板”、换算系数为10。
拆零销售:在处方及前台销售中,出现小单位和中单位,供用户选择单位销售。
注:(1).必须录入小单位、中单位、换算系数。
(2).只有设置拆零销售,才能在处方及前台划价中设置 “优先调用单位”,否则一律以小单位销售。
进价:药品或项目的进货单价。
售价:药品或项目的销售单价。
会员价:药品或项目的销售单价。
注:销售利润的成本价与小单位进价有关;与中单位进价无关。
每天次数:此药品每天服药的次数,适用于开处方自动调入。
默认剂量:此药品默认用药剂量,适用于开处方自动调入,以小单位为标准。
药品含量、含量单位、用药途径、用法:适用于开处方和住院医嘱录入。
预警剂量:在开处方时适用,若超过此剂量,系统会预警提示,以小单位为标准。
库存上限、库存下限:设置药库的最大(小)库存,若库存超过此值,系统会预警为积 压(缺货),以小单位为标准。
报销药品、报销比例:设置药品是否为报销药品和报销比例。如:报销比例为85%,则录入85。
是否使用:该药品是否在“处方、前台划价、住院医嘱及收费”中使用。
有效期、生产期:药品的有效日期和生产日期,年月日都必须录入。
药品功效:在开处方时,可通过此内容的关键字智能筛选出药品。
药物禁忌:本药物的禁忌药品,在开处方时,若有禁忌药品系统会预警。
软件特色
西药设置表:删除“药品材料/费用设置”中“西药设置表”。
中草药设置表:删除“药品材料/费用设置”中“中草药设置表”。
中成药设置表:删除“药品材料/费用设置”中“中成药设置表”。
卫生材料设置表:删除“药品材料/费用设置”中“卫生材料设置表”。
收费项目设置表:删除“药品材料/费用设置”中“收费项目设置表”。
其他设置表:删除“药品材料/费用设置”中除“西药、中草药、中成药、卫生材料、收费项目”之外的基本信息表。
药房入库表:删除药房所有入库表。
药房出库表:删除药房所有出库表。
药房盘点表:删除药房所有盘点表。
药品调价单:删除药房、药库药品调价单。
库存全部清零:把库存药品的库存量全部更新为0。
库存为负清零:把库存药品为负的库存量更新为0。
库存药品信息表:删除所有的库存药品信息,删除后,将无法统计以前的库存信息,此项谨慎操作。
前台划价收费表:删除所有前台划价、收费、发药的单据。
西医病症表:删除西医病症信息表。
中医病症表:删除中医病症信息表。
西医分类表:删除西医分类信息表。
中医分类表:删除中医分类信息表。
会员档案表:删除所有会员信息。
安装方法
1、在本站河东软件园将软件下载完成之后解压成功,点击智能检验管理系统.exe运行软件;

2、欢迎使用软件的安装向导界面,点击下一步继续对软件安装;

3、选择目标位置,默认位置“C:智能检验管理系统”,建议安装D盘,点击下一步;

4、正在对需要的软件完成安装,用户耐心等待即可安装完成;

5、已经完成对软件的安装,点击完成;

使用方法
1、进入软件的登录界面,点击帮助的按钮,即可出现系统提示的窗口;

2、输入登录信息之后,点击登录的按钮;

3、进入软件的主界面,支持对系统数据进行快速的管理,可以根据自己的需求来选择使用的功能;

4、用户权限管理设置窗口,点击修改的按钮,即可对您需要使用的相关信息输入;

5、点击帮助的按钮,即可对相关的系统提示功能进行查看;

6、支持对前景色、背景色进行快速的修改;

7、支持对使用的单位进行快速的设置;

8、使用单位的人员设置,支持对新的人员增加,也支持对人员的信息修改;

9、对拼音的五笔码进行快速的设置输入;

10、对校验项目的内容进行快速的设置,支持对项目进行增加;

11、接受标本可以增加您需要的标本信息;

12、校验管理窗口,快速的完成对校验登记信息的编写;

13、支持对您需要使用的数据进行快速的备份操作;

14、支持对备份的文件夹选择,选择完成之后,点击开始备份的按钮;

15、数据恢复的窗口,让您快速的对已经删除或者丢失的数据恢复;

16、而且支持对数据库进行快速的优化;

17、拥有提醒器,支持对需要提醒的任务进行快速的增加;

18、内置计算器,让您快速的完成相关的计算;

19、对你需要使用的打印机进行快速的选择设置;

20、支持对系统的背景进行快速的设置;

常见问题
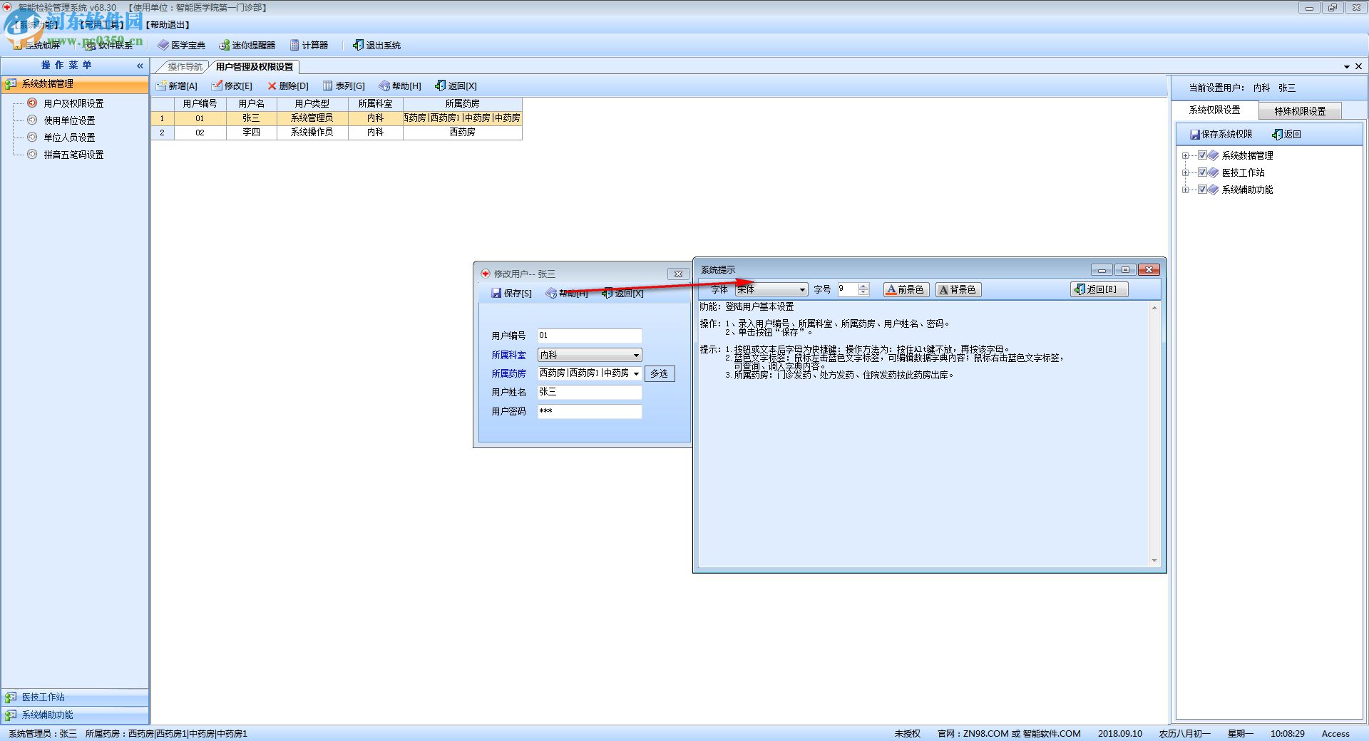
用户及权限设置
功能:设置系统的操作用户及操作用户的权限
操作:

1、工具条说明
新增:新增一个用户。
修改:修改表格中选择的用户。
删除:删除表格中选择的用户。
表列:设置当前表格显示的样式(说明见常见操作)。

2、系统权限设置,如上图所示:
若设置该用户有此权限,则勾上,然后单击按钮“保存系统权限”。
操作技巧:若节点中有子节点时,选择或取消选择父节点,则他所包含的所有子节点也同时选择或取消选择。
3、特殊权限设置
若设置该用户有此权限,则勾上,然后单击按钮“保存特殊权限”。

下载地址
-
智能检验管理系统 68.30 官方版
其他版本下载
- 15.44 MB简体中文16-10-25
- 查看详情uvprobe(岛津紫外光分析软件) 附安装教程 2.33 最新免费版55.74 MB简体中文17-03-30
- 查看详情渐飞研究报告终端 6.3 官方版1.57 MB简体中文17-09-29
- 查看详情万扬检验报告管理系统 2.1 免费版11.5 MB简体中文18-03-15
- 查看详情临床医学检验系统 1.0 绿色版 8.45 MB简体中文13-10-25
- 查看详情巨渺病理图文报告系统下载 2016 官方版14.5 MB简体中文17-08-15
- 查看详情智能检验管理系统 68.30 官方版51 MB简体中文18-09-10
- 查看详情义诚博微检验报告编辑系统 8.0 绿色版7.07 MB简体中文18-03-15
人气软件
130.58 MB
/简体中文
金林钣金展开软件完美版25.34 MB
/简体中文59.9 MB
/简体中文
算王安装算量软件2017无锁版26.5 MB
/简体中文
物理tracker软件(实验影像分析)31 MB
/简体中文
中通快递中天系统72.98 MB
/简体中文1.12 GB
/英文5 MB
/简体中文
winqsb 64位下载(运筹学软件)3.72 MB
/英文
浙江汇信网22.4 MB
/简体中文
相关文章
网友评论共0条

里诺图书管理系统 3.23 绿色破解版
fk show软件(led显示屏软件编辑工具) 4.4.0.0 官方版
yaahp(综合评价辅助软件) 12.4.7361.26630 官方版
FlowJo流式细胞分析软件下载 7.6.5 免费版
医学文献王 5.1.0.9 免费版
思维导图软件(Freeplane) 1.8.4 官方中文版
Graphpad Prism 8(医学绘图软件)32位/64位 8.2.1.441 免费版

















精彩评论