小狼浏览器
1.0 官方版- 软件大小:572 KB
- 更新日期:2020-03-16
- 软件语言:简体中文
- 软件类别:浏 览 器
- 软件授权:免费版
- 软件官网:未知
- 适用平台:WinXP, Win7, Win8, Win10, WinAll
- 软件厂商:
软件介绍人气软件相关文章网友评论下载地址
1D:\桌面文档\大图\装备展示小狼浏览器提供沙盒功能,可以帮助用户通过新建多个沙盒多开浏览器,让用户可以在浏览器上登录多个网站账号,虽然现在的浏览器可以同时打开多个页面,但是指定网站仅仅可以登录一个账号,如果你需要切换新的账号就需要退出当前的账号,有了沙盒功能以后就可以在这款浏览器上同时登录多个网站的账号,例如新建十个沙盒,设置对应的网站主页,这样就可以在每个沙盒登录一个账号,十盒沙盒就是登录十个账号,方便用户在同一个浏览器上登录相同网站的多个账号,无论是登录十个优酷账号还是登录十个网课学习账号都是很方便的!

软件功能
一、系统功能介绍。
1、增加沙盒
先点击默认沙盒,再点击增加沙盒,根据自己的习惯命名,点击确定即增加成功。
可以设置首页地址,来变更不同网页链接
2、浏览器多开
增加多个沙盒之后,可以开多个浏览器,之间来回切换。
如果是需要登录账号的网页,可以永久保存账号登录密码等。
二、个人中心自定义沙盒管理
通过首页进入个人中心
点击进入沙盒设置,可以针对沙盒进行批量修改。
三、自定义IP 管理
在自定义IP管理里面可以自定义IP编辑功能。根据自己的端口名称进行设置。
软件特色
1、小狼浏览器提供沙盒功能,可以新建多个沙盒管理浏览器
2、通过新建沙盒就可以多开网站账号
3、可以同时在浏览器上登录多个网课平台的账号
4、所有网站的登录账号都可以通过这款软件多开
5、每个账号都会匹配独立的IP地址,保证网速不会受到限制
6、沙盒都可以在软件界面显示,点击就可以打开您设置的网站首页
7、可以快速管理网站账号,让用户在一款浏览器登录多个账号
8、无论是学习还是营销都很方便,轻松登录多个网站的营销账号
9、通过这款软件就可以在一个网站上登录多个账号,不需要退出当前的账号
10、沙盒新建过程很简单,直接点击左侧就可以设置新的沙盒,可以输入名字,可以设置地址
安装方法
1、打开小狼浏览器直接安装,点击下一步

2、提示软件的安装地址,可以自己切换地址

3、软件已经安装结束,点击完成

使用说明
1、小狼浏览器使用还是很简单的,打开就可以注册账号,点击注册用户功能

2、输入手机号就可以开始注册,随后完善个人信息

3、在软件输入名字、邮箱 等内容就可以开始使用软件

4、提示软件的主界面,自动显示百度,在这里就可以查看百度主页功能,可以开始搜索

5、支持新建盒子功能,在软件左侧就可以新建一个沙盒

6、这里是个人IP管理界面,如果你需要购买IP就可以在这里支付

7、沙盒设置功能,软件输入新的主页地址,方便你开启浏览器

8、IP管理功能,支持新增 socks5代理、新增http代理、新增 https代理、新增 shadowsocks代理

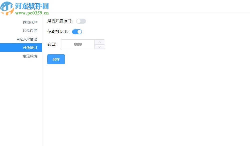
9、端口管理功能,是否开启接口,可以选择打开,仅本机调用:端口8899

10、用户在新建沙盒的时候可以自己设置名字,可以设置首页地址,以后打开沙盒的时候就自动显示地址,例如设置优酷主页

11、点击新建的沙盒就可以进入优酷界面,其他的沙盒地址自己设置吧

12、软件可以新建多个沙盒,您可以将需要同时登录的网站设置为新的沙盒多开

13、内容搜索也非常方便,可以在百度主页查询一切内容

下载地址
-
小狼浏览器 1.0 官方版
其他版本下载
- 查看详情Chrome极速浏览器 4.0.3.22 官方版63.0 MB简体中文19-12-13
- 查看详情science ie(数苑科学浏览器) 2.0.0.3 官方免费版4.12 MB简体中文17-12-13
- 查看详情360极速浏览器 12.0.1322.0 官方正式版60.9 MB简体中文20-05-21
- 查看详情火狐firefox 75.0 官方简体中文版49.7 MB简体中文20-04-08
- 查看详情搜狗高速浏览器 10.0.0.32547 官方正式版82.2 MB简体中文20-04-10
- 查看详情星愿浏览器(twinkstar) 7.0.3000.2005 官方版62.7 MB简体中文20-05-12
- 查看详情QQ浏览器 10.5.4043.400 官方版86.5 MB简体中文20-05-11
- 查看详情Puffin Web Browser电脑版(Puffin浏览器) 5.1.0 PC版15.1 MB简体中文17-11-13
- 查看详情Chrome Canary(金丝雀版) 84.0.4146.4 官方版63.3 MB简体中文20-05-15
- 查看详情傲游云浏览器(Maxthon) 5.3.8.2000 官方正式版63.2 MB简体中文19-10-28
人气软件

谷歌浏览器(chrome)58.2 MB
/简体中文
Chrome极速浏览器63.0 MB
/简体中文
science ie(数苑科学浏览器)4.12 MB
/简体中文
ChromeCacheView中文版146 KB
/简体中文54 MB
/简体中文
360浏览器53.2 MB
/简体中文
Chromium Microsoft Edge80.4 MB
/简体中文
百分浏览器下载 (32&64位)64.3 MB
/简体中文
星愿浏览器(twinkstar)62.7 MB
/简体中文
火狐浏览器(Firefox)41.66 MB
/简体中文
相关文章
网友评论共0条

waterfox(水狐浏览器) 2020.4 官方中文版
QQ浏览器 10.5.4043.400 官方版
Chrome Canary(金丝雀版) 84.0.4146.4 官方版
傲游云浏览器(Maxthon) 5.3.8.2000 官方正式版









精彩评论