Raxco InstantRecovery中文版
2.4.1 免费版- 软件大小:88.3 MB
- 更新日期:2020-02-15
- 软件语言:英文
- 软件类别:其它应用
- 软件授权:免费版
- 软件官网:未知
- 适用平台:WinXP, Win7, Win8, Win10, WinAll
- 软件厂商:
软件介绍人气软件相关文章网友评论下载地址
Raxco InstantRecovery是款功能强大的系统快照,它是由instantrecovery进行提供给大家进行使用,而且通过这款软件,进行重新启动计算机的时候,可以快速的恢复您的桌面异常、包括了笔记本电脑的系统等;软件支持独特的数据锚定,可快速的对您的数据进行保护,也可以进行快速的拍摄您需要的系统映像,以便恢复Windows的做作环境,可在的发现病毒或者木马的攻击时,可以的修补破坏的文件或者软件,需要的朋友赶快这河东软件园将Raxco InstantRecovery中文版下载来使用试试吧!

软件功能
“冻结”快照能力
在instantrecovery冷冻能力使得它理想的环境中,一个标准化的桌面在使用或亭像取款机或自动售票机。的instantrecovery冻结选项保持原快照和存档。每次启动系统采用主快照和恢复系统到原始状态。
专利数据锚定和恢复
instantrecovery的专利数据锚固技术区别于其他成像解决方案。从图像恢复的问题之一是,数据只有最后一张图像一样好。与instantrecovery用户可以恢复系统和用户数据使用数据选择锚定。文件和文件夹可以“锚定”,因此它们可用于系统重新启动的任何映像。这意味着,如果用户文件被确定为锚定文件,那么它们就可以到达故障点。
多重快照和差异
instantrecovery最多支持10个快照允许用户捕捉不同的系统条件。每个快照是引导,将系统还原到指定的系统状态。instantrecovery还支持差分快照只有已更改的数据复制到目标快照。所有快照都支持数据锚选项。
用于备份和归档的导出/导入
instantrecovery快照可以导出到一个备份或归档文件。如果已经创建了预定义的容器文件,用户可以指定要导出到每个容器文件的数据块的最大大小。可以将指定的备份文件或归档文件导入到系统中。
灵活调度
可以使用方便的调度向导定期更新快照更新。可以为特定时间或每日或每周设置多个时间表。默认快照可用于更新多个目标快照。
软件特色
提高帮助台生产力
减少客户的停机时间
在几秒钟内恢复系统为“已知和可信”状态
提高毛利率
为Windows工作站、膝上型电脑和服务器的桌面提供安全和控制的远程访问。
使用帐户ID和密码控制网关的访问;启用/禁用匿名连接
“持久”会话可用于后续重连接
“非持久性”会话是IT人员在需要时给予用户帮助和支持的理想选择。
安装方法
1、这本站河东下载站将您需要的附件包进行快速的下载,解压之后,点击InstantRecovery_Svr.exe进行快速的安装;

2、进入软件的安装向导界面,选择软件安装的位置,默认位置“C:Program Files (x86)RaxcoInstantRecovery_Server_Install”,建议安装在D盘,点击Next;

3、进入欢迎向导界面,点击Next;

4、点击我同意软件的许可协议,点击Next;

5、软件的用户信息,包括了用户名、单位,点击Next;

6、软件已经安装完成,点击Finish;

6、进入软件的主界面,出现下图界面,如下图;

使用说明
什么影响虚拟化性能的多数是由发生在客人Windows文件系统(NTFS)。
当我们检查NTFS行为我们可以欣赏为什么虚拟化带来严重的I / O性能问题。来说明这我们会发生什么在NTFS文件创建:
用户保存一个2 gb的文件作为Sample.docx。

NTFS创建一个主文件表中的记录文件(MFT),该指数的体积。
这个记录保持一些基本信息,如文件名和文件ID。有一个范围列表中记录的每个文件的分区,它拥有Windows使用逻辑地址信息在内部找到一个文件。

窗户需要一种方法来跟踪文件的所以现在抓住2 gb的免费集群的逻辑地址空间位图文件,美元每个卷NTFS文件系统的元数据文件。美元的位图文件识别集群和使用都是免费的。这里有两个重要的事情需要注意:
这是逻辑地址空间,而不是磁盘空间
当NTFS寻找自由空间没有其他服务器上发生,直到请求空间是满意的。

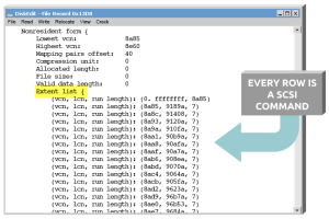
每个块的地址空间记录建议列表文件记录的程度。NTFS记录:
虚拟集群数量(VCN)它标识的文件(1日,2日,等等);
逻辑集群号(LCN)标识字符串的开始集群数量,;
运行长度在集群标识字符串的长度。
范围列表中每一行现在变成了一个SCSI命令管理程序和控制器。作为Windows而言,如果有多个条目在某种程度上这是一个逻辑上分散的文件列表。记住在这一点上没有写到磁盘。

常见问题
不instantrecovery商店恢复快照在哪里?
恢复快照存储在C驱动器上(Windows安装的驱动器)。而instantrecovery确实允许你恢复存档快照以外的C驱动器:驱动器,instantrecovery只能引导到在C:驱动器恢复快照。
instantrescue和instantrecovery之间有什么区别呢?
下面的表格列出instantrescue和instantrecovery之间的主要差异。
instantrescue和instantrecovery家为家庭用户。公司/企业用户需要先进的管理功能instantrecovery业务。
什么是instantrecovery数据锚定?
数据锚定允许您在主快照和任何次要快照之间共享文件,这样当引导到恢复快照时,任何锚定的数据文件都可以访问和更新。
例如,上周你从你的相机上传图片到我的图片文件夹,默认情况下是数据锚定。你的第二个快照创建/更新3个月前。今天,您被提示更新驱动程序,并且在完成更新后,Windows将不再启动。当你启动到次要快照时,你在一周前上传的图片仍然在我的图片文件夹中。
默认情况下,没有文件数据自动停靠在instantrecovery。你必须明确配置数据锚定启用该功能。:
当引导到恢复快照时,锚定的数据文件被“映射”到恢复快照中。只有一个拷贝,目前的副本,你的锚定数据。由于系统上没有其他锚定数据的副本,所以您仍然需要在本地系统以外的地方维护这些数据文件(即云备份、备份到DVD或外部驱动器),这一点非常重要。
更新日志
注册表优化维修、整改,并压缩您的Windows注册表以获得最佳性能和最大速度。它通过自动清理Windows注册表帮助防止崩溃和系统错误。
防止系统崩溃和WinZip注册表优化器优化峰值的PC性能您的Windows注册表,二合一的实用工具,以解决清洗、修复、整理你的电脑的注册表。它允许删除已删除的注册表项、间隙和碎片。
使用更少的磁盘空间和更少的内存资源。提高你的电脑的性能,让您的Windows注册表清洁、健康、高效的注册表优化!
单击一次扫描并删除不必要的注册表项。安装新软件应用程序时最小化问题。减少由于注册表项冲突造成的数据损坏的可能性。
下载地址
-
Raxco InstantRecovery中文版 2.4.1 免费版
其他版本下载
- 68.8 MB简体中文17-12-15
- 658 MB简体中文08-10-23
- 查看详情微星Command Center工具 1.0.0.82 官方安装版20.4 MB简体中文17-03-07
- 查看详情directx_jun2010_redist 64位 191 MB简体中文17-08-03
- 查看详情prayaya v5下载 1.1.0606 免费版6.71 MB简体中文17-04-30
- 33.1 MB简体中文17-05-16
- 查看详情天狼进程隐藏工具下载 1.2 64位 最新版3.7 MB简体中文18-02-26
- 查看详情电脑爆音工具(DPC Latency Checker) 1.0 绿色免费版121 KB英文17-05-31
- 查看详情Advanced SystemCare Pro中文版下载 13.5.0.264 中文激活版52.0 MB简体中文20-05-12
- 查看详情魔方优化大师 6.21.0 绿色版12.17 MB简体中文16-12-09
人气软件
548 MB
/简体中文
X-Force KeyGen注册机合集(32+64位)658 KB
/英文676 KB
/简体中文
KYTool插件下载(凯元工具)30.54 MB
/简体中文
云南师范大学上网认证客户端44.8 MB
/简体中文894 KB
/简体中文356 MB
/简体中文
refprop(制冷剂物性查询运算软件)附中文教程6.5 MB
/简体中文
hpds2011下载(城镇道路路面设计)1.3 MB
/简体中文
中控zktime考勤软件系统38.7 MB
/简体中文
相关文章
网友评论共0条

Usbeam Hosts Editor(附使用方法) 3.50 免费版
ApowerMirror投屏软件 1.4.7.16 官方最新版
腾讯电脑管家桌面整理工具下载 3.0.1409.127 独立版
burpsuite下载 2.1 免费版
papersee(论文修改助手)下载 3.7 免费版
ODC证照管家(组织机构数字证书证照管家) 0.9.8.3 官方版
盛名时刻表 20200518 官方免费版














精彩评论